From streaming platforms and software services to IoT devices and telecom providers, the subscription economy is booming. With that growth comes added complexity in managing subscriptions effectively. Manual processes and disconnected systems just don’t cut it anymore.
SAP Subscription Order Management (SOM) offers a streamlined, automated solution to handle end-to-end subscription operations on a scale.
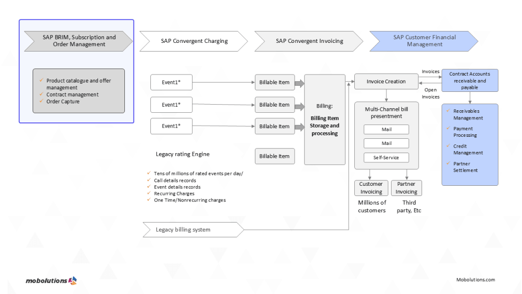
About SAP SOM
SAP Subscription Order Management (SOM) is a key component of the SAP Billing and Revenue Innovation Management (BRIM) solution. It enables organizations to manage the entire life cycle of subscription products and services, including initial order capture and subsequent modifications, renewals, suspensions, and terminations. SOM orchestrates processes across various systems, ensuring seamless integration with SAP Convergent Charging (CC), Convergent Invoicing (CI), and Revenue Accounting and Reporting (RAR).
SAP SOM in Real-Time Scenario: Subscriptions in the Telecom Industry
In the telecom sector, subscribers constantly change their plans, switch devices, or add new services. These changes need to be reflected immediately to avoid billing errors or customer dissatisfaction. SAP SOM’s real-time processing capabilities ensure that any change to a customer’s subscription is reflected instantly across billing, invoicing, and accounting systems.
For example, if a customer upgrades their mobile plan, SAP SOM immediately updates the order in the system, processes the changes, and ensures that the next invoice reflects the updated service. This eliminates delays and prevents errors that could result from manual updates, providing better customer experience.
Why Real Time Experience Matters?
In industries where customers expect instant service and flexible plans, real-time processing is a must. SAP SOM helps eliminate delays and manual errors by offering seamless orchestration and automation.
Technical Advancements in SAP SOM/ What makes SAP SOM, The Best for business?
- Cloud Integration: SAP SOM supports cloud environments, offering businesses flexibility in deployment. With the rise of cloud computing, businesses can scale their subscription management operations without worrying about infrastructure management.
- API-First Architecture: SAP Subscription Order Management (SOM) is built on an API-first architecture that is easily integrable with systems such as CRM, ERP, and marketing systems. The architecture enables easy data flow between applications and supports timely data-driven decisions.
- Automated Revenue Recognition: By adopting the convergence of SAP Revenue Accounting and Reporting (RAR) and SAP SOM, companies can automate revenue recognition according to international accounting standards such as IFRS 15 and ASC 606. Integration streamlines accurate monitoring and reporting of subscription-based revenue and improves compliance and financial transparency.
- Customer Self-Service Portals: SAP SOM enables businesses to offer customer self-service portals, allowing customers to manage their subscriptions, make changes, and view billing history, enhancing the customer experience while reducing operational overhead for businesses.
Comparison of Core Features with SAP SOM competitors/ Why is SAP SOM, The Best?
|
Feature |
SAP SOM | Zuora | Salesforce Sub Management | Oracle Sub Management |
| Order Orchestration | Yes | Limited | Limited | Yes |
| Product Bundling | Dynamic | Moderate | Good | Moderate |
| Lifecycle Automation | Full Cycle | Partial | Basic | Full Cycle |
| ERP Integration | Seamless | Needs API | Salesforce-only | Oracle ERP only |
| Pricing Models | Strong (via CC) | Strong | Limited | Advanced |
| Revenue Recognition | Native (RAR) | External | Add-on needed | Built-in |
| Compliance | Enterprise | Good | Standard | Enterprise |
| Testing Tools | BRIM Sandbox | Limited | None | Request-based |
| Industry Templates | Yes | SaaS Focus | Generic |
ERP-focused |
Real-Time Use Cases in Various Industries
- Media and Entertainment: Subscription-based platforms like Netflix, Spotify, and Disney+ use SAP SOM to manage recurring billing cycles and customer plan changes. SAP SOM ensures that pricing adjustments, like discounts or new content additions, are instantly updated, and customers are billed accurately.2. IoT and Smart Devices: Companies offering IoT-based subscription services (such as connected home devices) use SAP SOM to manage subscription plans, product bundling, and device upgrades. SAP SOM ensures that every change in the service or hardware is tracked and invoiced promptly.3. Telecom Services: Telecom providers offering services like mobile data plans, internet services, or digital TV can use SAP SOM to manage customer subscriptions, upsell or cross-sell services, and automate billing adjustments, ensuring a seamless customer experience.4. Software as a Service (SaaS): With SaaS businesses, customer subscriptions can vary based on usage levels, modules purchased, or service enhancements. SAP SOM provides these businesses with real-time subscription lifecycle management, so the billing process aligns with the actual usage of services.
Key Technical Concepts in SAP SOM
In the SAP Subscription Order Management (SOM) solution, a series of scalable modules work together to efficiently process and monitor the full subscription life cycle accurately. Order creation is the very essence of Service Order Management (SOM), allowing easy and efficient processing of subscription orders from order creation to fulfillment. It is comprehensively integrated with core SAP solutions such as SAP Convergent Charging (CC) and SAP Convergent Invoicing (CI) to guarantee proper rating and billing. Lifecycle Automation streamlines repeat subscription management by automating key tasks like renewals, upgrades, and cancellations. This decreases manual labor and offers consistency and accuracy across the customer experience. Revenue Recognition, based on integration with SAP Revenue Accounting and Reporting (RAR), supports global financial standards compliance, such as IFRS 15 and ASC 606. The system permits automation of revenue recognition processes in service delivery, thus enhancing financial reporting clarity and accuracy.
SAP Subscription Order Management (SOM) supports a wide variety of pricing plans, including tiered, volume, and usage-based models. These pricing models can be tailored to business needs, thereby allowing businesses to benefit from the type of flexibility they require to deliver competitive and customer-focused subscription offerings.
One of the strong points of SAP SOM is that it can facilitate seamless integration with back-end ERP systems, for example, SAP S/4HANA. Effective integration supports real-time synchronization of data across major business processes, for example, invoicing, order processing, and revenue tracking, thereby aiding in supporting accuracy and operational efficiency.
Together, these capabilities make SAP SOM a robust, real-time solution with the ability to address the changing needs of businesses in the subscription-based economy.
Final Thoughts
SAP SOM simplifies and automates complex subscription workflows. It helps reduce costs, improve customer satisfaction, and streamline product launches. For businesses navigating the subscription economy, it offers a scalable and future-ready solution.
SAP SOM is more than a tool—it’s a strategic advantage. With deep integration, real-time automation, and enterprise-grade flexibility, it prepares businesses for long-term subscription success.
If your business relies on subscriptions, now’s the time to adopt SAP SOM and stay ahead of the curve.

